xvis
New member
- Oct 13, 2023
- 39
- 21
我再看了一下,首先可以确定开机会不会启动 可以检查一下注册表 run regedit path
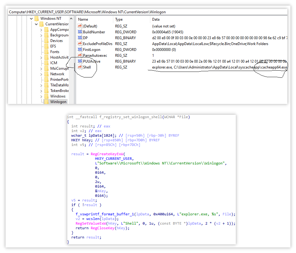
HKEY_CURRENT_USER\SOFTWARE\Microsoft\Windows NT\CurrentVersion\Winlogon\Shell
上图是我自己电脑的情况
这个是报告里中招的情况.
另外推荐大家使用这软件
Process Explorer
https://learn.microsoft.com/en-us/sysinternals/downloads/process-explorer
它最基础的功能就是监视自己电脑的资源情况. 他原版可是english的, 不存在语言障碍吧?
他好像还是阻碍恶意程序运行的因素之一.

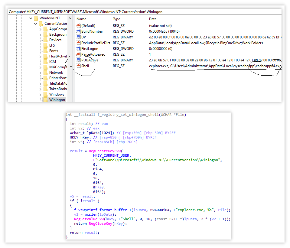
HKEY_CURRENT_USER\SOFTWARE\Microsoft\Windows NT\CurrentVersion\Winlogon\Shell
上图是我自己电脑的情况
这个是报告里中招的情况.
另外推荐大家使用这软件
Process Explorer
https://learn.microsoft.com/en-us/sysinternals/downloads/process-explorer
它最基础的功能就是监视自己电脑的资源情况. 他原版可是english的, 不存在语言障碍吧?
他好像还是阻碍恶意程序运行的因素之一.
